Multiple Scenario ATC Dialog: Combined Results

 

The Combined Results page of the Multiple Scenario ATC Analysis is available on the Available Transfer Capability dialog when selecting the option to Analyze Multiple Scenarios at the top of the Available Transfer Capability dialog.

 

 

 

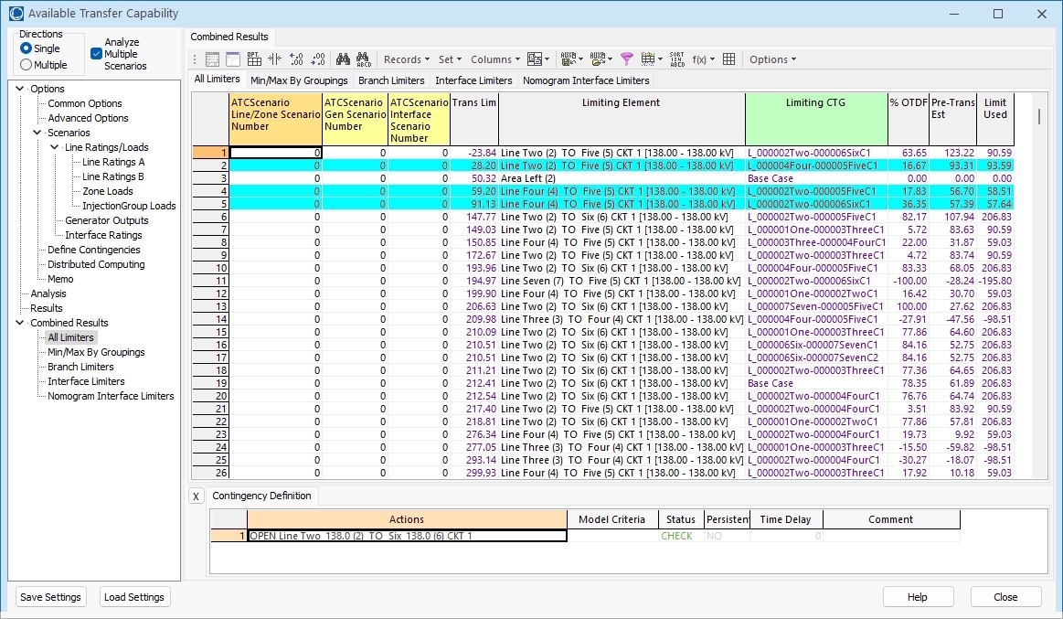
The tables on the Combined Results page show the transfer limitations under ALL scenarios. The scenarios are identified by the default fields ATCLineZoneChanges, ATCGenChanges, and ATCInterfaceChanges. When defining scenarios for Line Ratings/Loads, Generator Outputs, and Interface Ratings each corresponding scenario is given an integer identifier. The entries in the table fields correspond to these integer identifiers. Transfer limitations can be filtered based on the type of limitation by switching between the All Limiters, Branch Limiters, Interface Limiters, and Nomogram Interface Limiters sub-tabs, but the tables on any of these sub-tabs will still contain the relevant type of limiters from all scenarios. The transfer limiter results and remaining fields correspond to those described in the Transfer Limiters Display section.

Special scenario filtering can be done on the Min/Max By Groupings page. More details are provided in the Min/Max By Groupings topic.

The ATCLineZoneChanges, ATCGenChanges, and ATCInterfaceChanges fields can be used when interacting with the ATC results using auxiliary files and SimAuto to get access to the multiple scenario results. These fields should be used with the TRANSFERLIMITER data type to specify the ATC scenario to which a transfer limitation corresponds. These fields are extra key fields for this data type. If these fields are blank or omitted from input data, the limitations are assumed to go with the standard single set of ATC results.