Transient Stability: Load Model Group

Concept Link IconSee Also

In many systems PowerWorld has encountered (such as WECC system models in North America) there are 1000s of MOTORW models which have the same set of parameters. The duplicate MOTORW models are then assigned to all different loads. Future WECC models are moving toward a similar situation using the CMPLDW "complex load model". Again there will be 100s or even 1000s of loads which use an identical CMPLDW model.

Simulator's Transient Stability tool has always allowed you to assign load models to an aggregation object such as the entire system, an Area, a Zone, an Owner, or a Bus to make this data management easier. However, frequently the load behavior does not break down in the system based on the definitions of Areas, Zones, Owners, or Buses. In order to make the assignment of load model easier to manage, a new aggregation object called a Load Model Group may now be created.

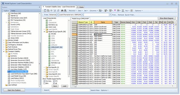
A Load Model Group is a very simple object which essentially has only a Name and then a list of various Load Characteristic Models (such as MOTORW, WSCC, IEEL, CMPLDW_NF, etc.) assigned to it in the same way that load characteristics are assign to an Area, Zone, etc. A Load Model Group may represent the behavior of "High Desert" loads or "Coastal Loads" for example.

Once Load Model Groups are created, then each Load Record may optionally be assigned to a specific Load Model Group. When determining which Transient Stability Model to use for a particular load, the following logic is applied. This general hierarchy has always existed in Simulator, with only the Load Model Group part newly added.

Load Model Groups are now included in the hierarchy of Load Characteristics in the Model Explorer as depicted in the following image below. Note also that when reading in a DYD file, Simulator look for MOTORW and CMPLDW load models and automatically create load model groups such as this based on the data seen. This is described in the Reading and writing CMPLDW and MOTORW from DYD files topic.