Transient Stability Analysis Options: Remedial Action Validation

 

More types of actions are available with steady-state remedial action definitions than those available for transient stability. More fields for inclusion with criteria monitoring are available with steady-state definitions than those available for transient stability. A validation tool is available to provide guidance on what is supported with transient stability. This validation tool can be run by clicking the Run Remedial Action Validation button on the Remedial Actions tab of the Transient Stability dialog.

 

The TS Valid Reason field indicates the parts of the hierarchy that cannot be evaluated each transient time step.

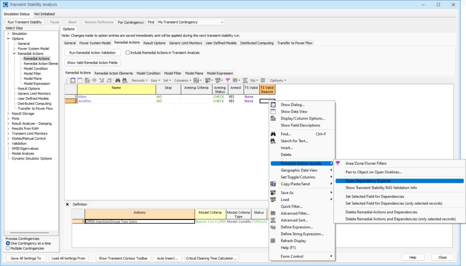
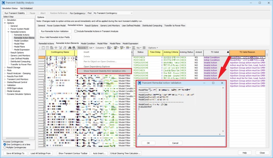
The local menu option to Show Transient Stability RAS Validation is intended to help read the TS Valid Reason by spreading it out into different objects in the hierarchy as shown in the example below. Local menu option to Show Transient Stability RAS Validation Info will open a dialog showing the TS Valid Reason field but in an easier to read format:

 

The TS Valid Reason field provides more details about components of the Model Criteria that are evaluated for the transient initial condition. If (TS Valid = Armed) and (TS Valid Reason is not blank), some components are evaluated for the transient initial condition and some are evaluated during the transient run. Then the TS Valid Reason field is then used to indicate the parts of the hierarchy that cannot be evaluated each transient time step. The TS Valid Field meaning are explained in the following table:

 

TS Valid Field

Meaning

Translated

Skip*

Remedial Action Skip = YES

No

Not Armed*

Arming Criteria is not met. For a Remedial Action Element this means that its own Arming Criteria is not met or the Arming Criteria for its Remedial Action is not met.

No

Full TS*

For a Remedial Action this means that all of the Model Criteria for all of its Remedial Action Elements can be evaluated each transient time step and all Remedial Action Elements are valid.

For a Remedial Action Element this means that the Model Criteria and all of its components can be evaluated each transient time step and the action itself is valid.

Yes

Partial TS*

For a Remedial Action this means that some of the Model Criteria for its Remedial Action Elements cannot be evaluated each transient time step of some of its Remedial Action Elements are invalid for another reason.

For a Remedial Action Element this means that parts of its Model Criteria cannot be evaluated each transient time step.

Yes

No Elements**

Remedial Action has no Remedial Action Elements that have Model Criteria that can be evaluated each transient time step of there is another reason why the Remedial Action Element is not valid for transient stability.

No

No Elements Evaluate TS**

Remedial Action has no Remedial Action Elements that have Model Criteria that can be evaluated each transient time step or there is another reason why the Remedial Action Element is not valid for transient stability.

No

Invalid Status

Action Status is not valid for translation (must be TOPOLOGYCHECK or POSTCHECK)

No

Invalid Action

Action is not valid for translation (OPEN/CLOSE or particular SETTO/CHANGEBY)

No

No Model Criteria

Model Criteria is not defined

No

Initial Condition

Model Criteria is completely evaluated for the transient stability initial condition

No

 

* This entry is valid for both Remedial Actions and Remedial Action Elements

** This entry is only valid for Remedial Actions

No star means that this entry is valid only for Remedial Action Elements

Remedial Actions and Remedial Action Elements that have a TS Valid field of Full TS or Partial TS will be translated for use during the transient analysis. All others will be ignored and never implemented. For Partial TS this means that some components of the model criteria will be evaluated each transient time step and some are evaluated for the transient initial condition.

 

In addition to changing the TS Valid field entries for Remedial Actions and Remedial Action Elements, a TS Valid field was added to Model Conditions, Model Condition Conditions, Model Filters, Model Filter Conditions, Model Planes, Model Expressions, and Model Expression variables to indicate whether these objects are valid for being evaluated each transient time step. This TS Valid Field for these variables are explained in the following table:

 

TS Valid Field

Meaning

Translated

None

Model Criteria is not used a part of any Remedial Action Element definition.

No

Full TS

All parts of object and any objects that is uses can be evaluated in transient stability.

Yes

Evaluate in Ref

The option to evaluate the object in the contingency reference state is true.

No

Disable If True in Ref

The option to disable the object if it is true in the contingency reference state is true and the object evaluates to true in the initial transient stability state.

No

Model Result Override

The object is being overridden by a Model Result Override.

No

Not Specified Evaluate in TS

The options for Eval Trans Time and EvalTrans are not true and the field being evaluated is not one that is always evaluated each transient time step.

No

Invalid Field

The field is not supported for evaluation each transient time step.

No

Circular Reference

The object is defined in such a way as it ends up referencing itself. This is an error in the definition of the object.

No

No Components Evalute in TS

The will result for a

  • Model Filter if none of the contained Model Filter Conditions can be evaluated every transient time step
  • Model Condition if none of the contained Model Condition Conditions can be evaluated every transient time step
  • Model Condition Condition if none of the parts that make up the condition can be evaluated every time step
  • Model Expression if none of the variables can be evaluated every transient time step

No

Some Components Evaluate in TS

This will result for a

  • Model Filter if only some of the contained Model Filter Conditions can be evaluated every transient time step
  • Model Condition if only some of the contained Model Condition Conditions can be evaluated every transient time step
  • Model Condition Condition if only some of the parts that make up the condition can be evaluated every transient time step
  • Model Expression if only some of the variables can be evaluated every transient time step

Yes

Secondary Filter

This will result for a Model Condition if the filter applied to the object in the condition is not for the same object type as the condition object.

No

Other Error

Catch for any other problems that might be encountered.

Please contact PowerWorld if you encounter this.

No

FIlter Not Enabled

This will result for a Model Condition if the filter applied to the object in the condition is not enabled.

No

Use Another Filter

This will result for a Model Condition if the filter applied to the object in the condition has the Use Another Filter option selected.

No

Object Not Defined

This will result for a Model Expression variable if an object is not specified for the variable.

No

 

 

With the to Model Conditions, Model Condition Conditions, Model Filters, Model Filter Conditions, Model Planes, Model Expressions, and Model Expression tables, an option exists on the right-click menu to Open Dependency Explorer. This will make it easier to navigate around the hierarchy of the remedial action element and model criteria: